1
0
mirror of https://github.com/falk-werner/webfuse synced 2026-01-20 07:49:23 +00:00
falk-werner_webfuse/doc/authenticate.png
Falk Werner 87f34fa768 feat(authentication): provide an authentication mechanism (#19)
* moves server into session

* renames jsonrpc server to jsonrpc proxy

* moves server into session

* renames jsonrpc server to jsonrpc proxy

* adds json rpc server

* removes obsolete proxy from protocol

* changes interface of jsonrpc_proxy_onresult to accept previously parsed messages

* adds infrastructure to process incoming requests; fixes invalid read of ill formatted responses

* adds description of authentication request

* adds authentication request

* adds userdb for authentication purposes

* removes debug code: console.log()

* fixes cmake build error (missing openssl symbols)

* fixes typo

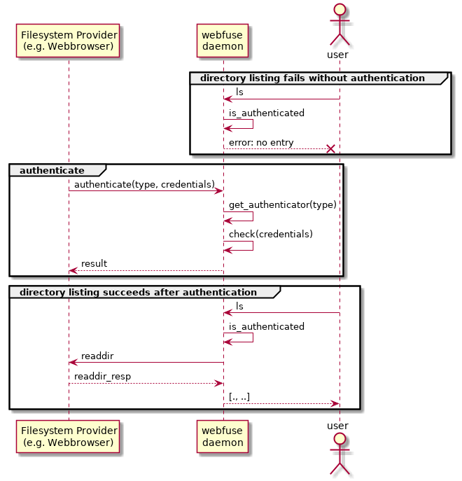
* replaces ASCII art by UML diagram

* renames BAD_NOACCESS to BAD_ACCESS_DENIED

* fixes style

* adds docu of authentication

* ignored false positives of flawfinder

* fixes style issues

* fixes javascript style issues
2019-04-01 22:15:12 +02:00

37 KiB
660x687px