mirror of
https://github.com/falk-werner/webfuse
synced 2026-01-20 07:49:23 +00:00
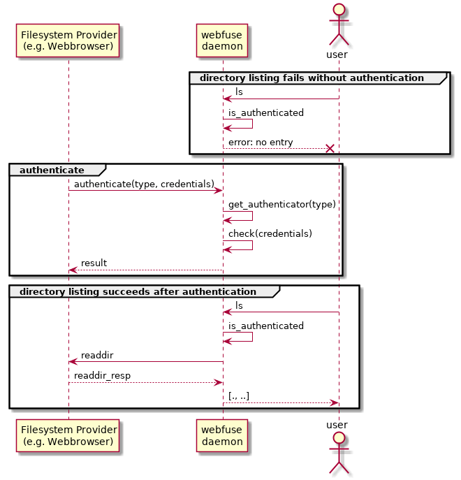
* moves server into session * renames jsonrpc server to jsonrpc proxy * moves server into session * renames jsonrpc server to jsonrpc proxy * adds json rpc server * removes obsolete proxy from protocol * changes interface of jsonrpc_proxy_onresult to accept previously parsed messages * adds infrastructure to process incoming requests; fixes invalid read of ill formatted responses * adds description of authentication request * adds authentication request * adds userdb for authentication purposes * removes debug code: console.log() * fixes cmake build error (missing openssl symbols) * fixes typo * replaces ASCII art by UML diagram * renames BAD_NOACCESS to BAD_ACCESS_DENIED * fixes style * adds docu of authentication * ignored false positives of flawfinder * fixes style issues * fixes javascript style issues
37 KiB
660x687px
37 KiB
660x687px