1
0
mirror of https://github.com/falk-werner/webfuse synced 2026-01-20 07:49:23 +00:00
Go to file
2019-04-02 23:14:09 +02:00
.github/ISSUE_TEMPLATE fixed some style issues 2019-02-15 00:00:44 +01:00
.settings chore(webfuse): add debugging configurations and launch support (#21) 2019-04-02 22:21:02 +02:00
build chore(webfuse): add debugging configurations and launch support (#21) 2019-04-02 22:21:02 +02:00
doc feat(authentication): provide an authentication mechanism (#19) 2019-04-01 22:15:12 +02:00
example feat(authentication): provide an authentication mechanism (#19) 2019-04-01 22:15:12 +02:00
include feat(authentication): provide an authentication mechanism (#19) 2019-04-01 22:15:12 +02:00
lib/webfuse feat(authentication): provide an authentication mechanism (#19) 2019-04-01 22:15:12 +02:00
test feat(authentication): provide an authentication mechanism (#19) 2019-04-01 22:15:12 +02:00
.cproject fix(webfuse): fix macros (#18) 2019-03-29 13:23:17 +01:00
.gitignore chore(webfuse): add debugging configurations and launch support (#21) 2019-04-02 22:21:02 +02:00
.project feat(webfuse): eclipse cdt project (#17) 2019-03-28 07:43:21 +01:00
.travis.yml chore(webfuse): add debugging configurations and launch support (#21) 2019-04-02 22:21:02 +02:00
AUTHORS renamed to webfuse 2019-03-26 23:04:53 +01:00
CMakeLists.txt feat(authentication): provide an authentication mechanism (#19) 2019-04-01 22:15:12 +02:00
COPYING.LESSER added license and authors files 2019-01-27 03:52:29 +01:00
install_deps.sh disabled shellcheck warning about unsued variables 2019-02-15 00:07:24 +01:00
Makefile fixes verbosity option when set through command line 2019-04-02 23:14:09 +02:00
README.md feat(authentication): provide an authentication mechanism (#19) 2019-04-01 22:15:12 +02:00
run-clang-tidy.sh use $\(\) instead of `` 2019-02-22 22:59:10 +01:00
VERSION adds initial multi-platform docker build support 2019-03-20 19:55:34 +01:00

Build Status Codacy Badge

webfuse

webfuse combines libwebsockets and libfuse. It allows ot attach a remote filesystem via websockets.

Contents

Motivation

Many embedded devices, such as smart home or IoT devices are very limited regarding to their (non-volatile) memory resources. Such devices are typically comprised of an embedded linux and a small web server, providing an interface for maintenance purposes.

Some use cases, such as firmware update, require to transfer (larger) files to the device. The firmware file is often stored multiple times on the device:

  1. cached by the web server, e.g. lighttpd
  2. copied to locally, e.g. /tmp
  3. uncompressed, also to /tmp

Techniques like SquashFS help to avoid the third step, since the upgrade file can be mounted directly. RAUC shows the use of SquashFS within an update facility.
However at least one (unecessary) copy of the upload file is needed on the device.

To avoid Steps 1 and 2, it would be great to keep the update file entirely in web server, just like NFS or WebDAV. Unfortunately, NFS is not based on any protocol, natively usable by a web application. WebDAV is based on HTTP, but it needs a server providing the update file.

webfuse solves this problem by using the WebSocket protocol. The emdedded device runs a service, known as webfuse adapter, awaiting incoming connections, e.g. from a web browser. The browser acts as a file system provider, providing the update file to the device.

Concept

concept

With webfuse it is possible to implement remote filesystems based on websockets. A reference implementation of such a daemon is provided within the examples. The picture above describes the workflow:

  • The websocket filesystem daemon (webfuse daemon) mounts a filesystem on startup.
    It starts the websocket server and waits for incoming connections.

  • A remote filesystem provider connects to webfuse daemon via websocket protocol.
    The example includes such a provider implemented in HTML and JavaScript.

  • Whenever the user makes filesystem requests, such as ls, the request is redirected via webfuse daemon to the connected filesystem provider

Currently all requests are initiated by webfuse daemon and responded by filesystem provider. This may change in future, e.g. when authentication is supported.

Similar Projects

Davfs2

davfs2 is a Linux file system driver that allows to mount a WebDAV resource. WebDAV is an extension to HTTP/1.1 that allows remote collaborative authoring of Web resources.

Unlike webfuse, davfs2 mounts a remote filesystem locally, that is provided by a WebDAV server. In contrast, webfuse starts a server awaiting client connections to attach the remote file system.

API

Requests, responses and notifications

There are three types of messages, used for communication between webfuse daemon and filesystem provider. All message types are encoded in JSON and strongly inspired by JSON-RPC.

Request

A request is used by a sender to invoke a method on the receiver. The sender awaits a response from the receiver. Since requests and responses can be sendet or answered in any order, an id is provided in each request to identify it.

{
  "method": <method_name>,
  "params": <params>,
  "id"    : <id>
}
Item Data type Description
method_name string name of the method to invoke
params array method specific parameters
id integer id, which is repeated in response

Response

A response is used to answer a prior request. There are two kinds of responses:

Successful Results
{
   "result": <result>,
   "id": <id>
}
Item Data type Description
result any request specific result
id integer id, same as request
Error notifications
{
   "error": {
     "code": <code>
   },
   "id": <id>
}
Item Data type Description
code integer error code
id integer id, same as request
Error codes
Symbolic name Code Description
GOOD 0 no error
BAD 1 generic error
BAD_NOTIMPLEMENTED 2 method not implemented
BAD_TIMEOUT 3 timeout occured
BAD_BUSY 4 resource busy
BAD_FORMAT 5 invalid formt
BAD_NOENTRY 101 invalid entry
BAD_ACCESS_DENIED 102 access not allowed

Notification

Notfications are used to inform a receiver about something. Unlike requests, notifications are not answered. Therefore, an id is not supplied.

{
  "method": <method_name>,
  "params": <params>
}
Item Data type Description
method_name string name of the method to invoke
params array method specific parameters

Requests (Adapter -> Provider)

lookup

Retrieve information about a filesystem entry by name.

webfuse daemon: {"method": "lookup", "params": [<parent>, <name>], "id": <id>}
fs provider: {"result": {
    "inode": <inode>,
    "mode" : <mode>,
    "type" : <type>,
    "size" : <size>,
    "atime": <atime>,
    "mtime": <mtime>,
    "ctime": <ctime>
    }, "id": <id>}
Item Data type Description
parent integer inode of parent directory (1 = root)
name string name of the filesystem object to look up
inode integer inode of the filesystem object
mode integer unix file mode
type "file" or "dir" type of filesystem object
size integer required for files; file size in bytes
atime integer optional; unix time of last access
mtime integer optional; unix time of last modification
ctime intefer optional; unix time of last metadata change

getattr

Get file attributes.

webfuse daemon: {"method": "getattr", "params": [<inode>], "id": <id>}
fs provider: {"result": {
    "mode" : <mode>,
    "type" : <type>,
    "size" : <size>,
    "atime": <atime>,
    "mtime": <mtime>,
    "ctime": <ctime>
    }, "id": <id>}
Item Data type Description
inode integer inode of the filesystem object
mode integer unix file mode
type "file" or "dir" type of filesystem object
size integer required for files; file size in bytes
atime integer optional; unix time of last access
mtime integer optional; unix time of last modification
ctime intefer optional; unix time of last metadata change

readdir

Read directory contents.
Result is an array of name-inode pairs for each entry. The generic entries "." and ".." should also be provided.

webfuse daemon: {"method": "readdir", "params": [<dir_inode>], "id": <id>}
fs provider: {"result": [
    {"name": <name>, "inode": <inode>},
    ...
    ], "id": <id>}
Item Data type Description
dir_inode integer inode of the directory to read
name integer name of the entry
inode integer inode of the entry

open

Open a file.

webfuse daemon: {"method": "readdir", "params": [<inode>, <flags>], "id": <id>}
fs provider: {"result": {"handle": <handle>}, "id": <id>}
Item Data type Description
inode integer inode of the file
flags integer access mode flags (see below)
handle integer handle of the file
Flags
Symbolic name Code Description
O_ACCMODE 0x003 access mode mask
O_RDONLY 0x000 open for reading only
O_WRONLY 0x001 open for writing only
O_RDWR 0x002 open for reading an writing
O_CREAT 0x040 create (a new) file
O_EXCL 0x080 open file exclusivly
O_TRUNC 0x200 open file to truncate
O_APPEND 0x400 open file to append

close

Informs filesystem provider, that a file is closed.
Since close is a notification, it cannot fail.

webfuse daemon: {"method": "close", "params": [<inode>, <handle>, <flags>], "id": <id>}
Item Data type Description
inode integer inode of the file
handle integer handle of the file
flags integer access mode flags (see open)

read

Read from an open file.

webfuse daemon: {"method": "close", "params": [<inode>, <handle>, <offset>, <length>], "id": <id>}
fs provider: {"result": {
    "data": <data>,
    "format": <format>,
    "count": <count>
    }, "id": <id>}
Item Data type Description
inode integer inode of the file
handle integer handle of the file
offset integer Offet to start read operation
length integer Max. number of bytes to read
data integer handle of the file
format string Encoding of data (see below)
count integer Actual number of bytes read
Format
Format Description
"identiy" Use data as is; note that JSON strings are UTF-8 encoded
"base64" data is base64 encoded

Requests (Provider -> Adapter)

authtenticate

Authenticate the provider.
If authentication is enabled, a provider must be authenticated by the adapter before the adapter will send any messages.

fs provider: {"method": "authenticate", "params": [<type>, <credentials>], "id": <id>}
webfuse daemon: {"result": {}, "id": <id>}
Item Data type Description
type string authentication type (see below)
credentials object credentials to authenticate
authentication types
  • username: authenticate via username and password
    {"username": <username>, "password": <password>}

Authentication

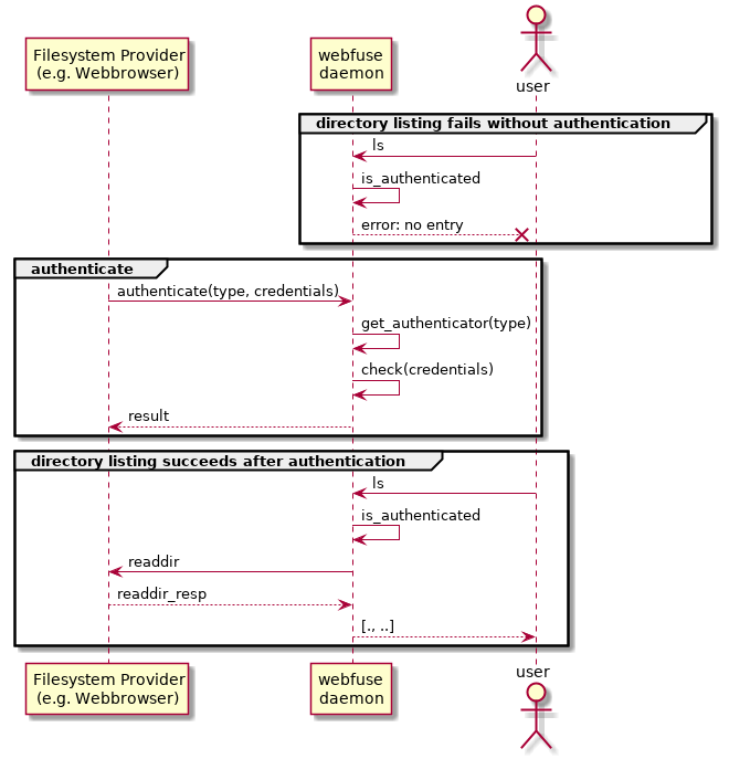
By default, webfuse daemon will redirect each filesystem call to the first connected provider without any authentication. This might be good for testing purposes or when an external authentication mechanism is used. In some use cases, explicit authentication is needed. Therefore, authentication can be enabled within webfuse daemon.

When authentication is enabled, filesystem calls are only redirected to a connected provider, after authenticate has succeeded.

authenticate

Enable authentication

Authentication is enabled, if one or more authenticators are registered via wf_server_config.

static bool authenticate(struct wf_credentials * creds, void * user_data)
{
    char const * username = wf_credentials_get(creds, "username");
    char const * password = wf_credentials_get(creds, "password");

   return ((NULL != username) && (0 == strcmp(username, "bob")) &&
           (NULL != password) && (0 == strcmp(password, "???")));
}

wf_server_config * config = wf_server_config_create();
wf_server_config_add_authenticator(config, "username", &authenticate, NULL);

wf_server * server = wf_server_create(config);
//...

Authenticator types and credentidals

Each authenticator is identified by a user defined string, called type. The type is provided by the authenticate request, so you can define different authenticators for different authentication types, e.g. username, certificate, token.

Actually, only one type is used: username
It is strongly recommended to prefix custom authenticator types with an underscore (_) to avoid name clashes.

The wf_credentialsstruct represents a map to access credentials as key-value pairs, where both, key and value, are of type string.

username

The authenticator type username is used to authenticate via username and password. Valid credentials should contain two keys.

  • username refers to the name of the user
  • password refers to the password of the user

Note that no further encryption is done, so this authenticator type should not be used over unencrypted websocket connections.

Build and run

To install dependencies, see below.

cd webfuse
mkdir .build
cd .build
cmake ..
mkdir test
./webfused -m test --document_root=../exmaple/daemon/www --port=4711

Build options

By default, unit tests and example application are enabled. You can disable them using the following cmake options:

  • WITHOUT_TESTS: disable tests
    cmake -DWITHOUT_TESTS=ON ..

  • WITHOUT_EXAMPLE: disable example
    cmake -DWITHOUD_EXAMPLE=ON ..

Dependencies

Installation from source

libfuse

wget -O fuse-3.1.1.tar.gz https://github.com/libfuse/libfuse/archive/fuse-3.1.1.tar.gz
tar -xf fuse-3.1.1.tar.gz
cd libfuse-fuse-3.1.1
./makeconf.sh
./configure
make
sudo make install

libwebsockets

wget -O libwebsockets-3.1.0.tar.gz https://github.com/warmcat/libwebsockets/archive/v3.1.0.tar.gz
tar -xf libwebsockets-3.1.0.tar.gz
cd libwebsockets-3.1.0
mkdir .build
cd .build
cmake ..
make
sudo make install

Jansson

wget -O libjansson-2.12.tar.gz https://github.com/akheron/jansson/archive/v2.12.tar.gz
tar -xf libjansson-2.12.tar.gz
cd jansson-2.12
mkdir .build
cd .build
cmake ..
make
sudo make install

GoogleTest

Installation of GoogleTest is optional webfuse library, but required to compile tests.

wget -O gtest-1.8.1.tar.gz https://github.com/google/googletest/archive/release-1.8.1.tar.gz
tar -xf gtest-1.8.1.tar.gz
cd googletest-release-1.8.1
mkdir .build
cd .build
cmake ..
make
sudo make install